Dengan banyaknya kegiatan tersebut maka diharuskan saya untuk melakukan langkah-langkah antisipasi dipekerjaan yang sedang saya kerjakan, ntah itu bisa lupa dan harus dibuat ulang lagi, atau ada hal-hal lain yang tidak disengaja, salah satunya pada manajemen koneksi, dimana saya menggunakan Mikrotik.
Pada Mikrotik pun beragam yang harus dilakukan didalamnya terutama pada manajemen bandwith dan mengatur pengguna yang akan dialirkan koneksi Intranet maupun Internet. Nah, disini saya mau share saja tentang bagaimana melakukan langkah antisipasi pada user Hotspot yang sudah kita buat, ini penting menurut saya karena bila suatu waktu terjadi masalah dimikrotik dan apalagi bila user yang sudah dibuat dalam jumlah yang banyak, bisa memakan waktu yg lama untuk memulihkannya.
Ini tutorial sebenarnya sudah lama dan sudah banyak beredar diinternet tapi tidak salahnya bila saya tulis ulang diblog ini 😀 , disini saya menggunakan Winbox dan pada RouterBoard 750.
1. Buka Aplikasi Winbox
2. Login ke RouterBoard menggunakan Winbox
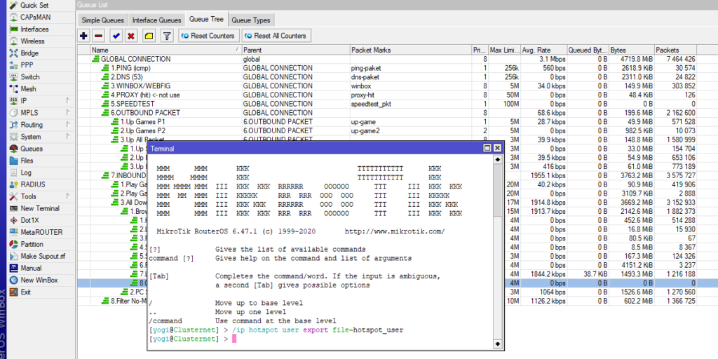
2. Klik menu New Terminal

3. Untuk melakukan Backup,
Ketik script /ip hotspot user export file=hotspot_user

4.cek status FILE tersebut pada menu Files, akan menemukan nama file hotspot_user.rsc

5. apabila melakukan Restore, maka
Ketik scritp import hotspot_user.rsc pada New Terminal
Itulah cara menggunakan export dan import hotspot user dan profile, selamat mencoba ya, semoga bermanfaat ?

